Contribute to a conversation on Mixed 10Gb and…

Contribute to a conversation on Mixed 10Gb and 1Gb devices for vSphere vNetwork on #VMTN

Contribute to a conversation on Mixed 10Gb and…

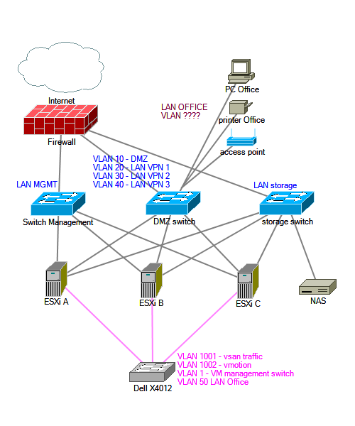
In my lab, I’ve 3 ESXi 6.5U1 and a VCSA 6.5U1 with vSAN enabled. Each host has 4 1gb NICs and 2 10gb NICs. The 3-gigabit switch is connected to a different port of a firewall.


VMware Social Media Advocacy

Hinterlasse einen Kommentar

Webseite erstellt mit WordPress.com.

Nach oben ↑